Euclide Sicurezza Cantieri è la soluzione software per la completa gestione della sicurezza nei cantieri edili, in ottemperanza al disposto del D. Lgs. 81 del 9 aprile 2008 (Testo Unico sulla salute e sicurezza sul lavoro) aggiornato sulla base del D. Lgs. 106/2009 e della Legge 88/2009.

Il software è stato strutturato per seguire esattamente il dettato della normativa vigente in modo da poter riscontrare in qualsiasi momento, l'esatta corrispondenza fra il contenuto dei singoli piani in corso di stesura e le disposizioni normative di competenza.

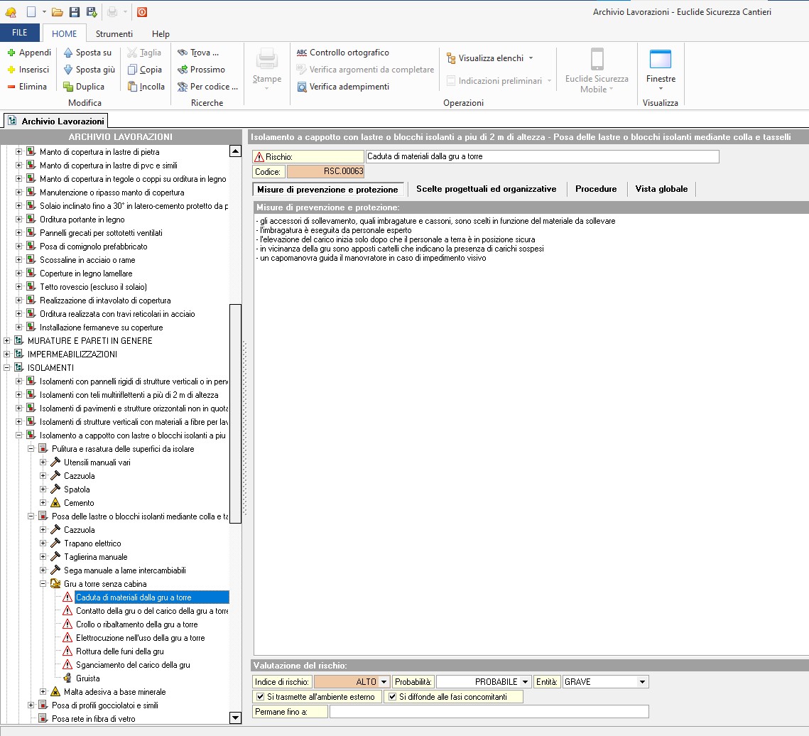
Euclide Sicurezza Cantieri permette infatti di creare piani di sicurezza sempre rispondenti alla normativa vigente in modo semplice e del tutto personalizzabile, grazie all'ausilio di più di 700 fasi lavorative complete di analisi dei rischi, apprestamenti, macchinari e attrezzature e più di 100 piani tipo rispondenti alle esigenze più comuni.

Euclide Sicurezza Cantieri permette inoltre di redigere il Fascicolo dell'opera in maniera del tutto automatica sulla base delle lavorazioni presenti nel PSC grazie ad un archivio di più di 300 componenti.

Euclide Sicurezza Cantieri comprende in un unico pacchetto tutte le seguenti funzionalità:

  • Piani di Sicurezza e Coordinamento (PSC)
  • Piani Sostitutivi di Sicurezza (PSS)
  • Piani Operativi di Sicurezza (POS)
  • Fascicoli dell'opera
  • Piani di lavoro per la rimozione dell'amianto
  • Programmi delle demolizioni
  • Documento Unico di Valutazione dei Rischi Interferenti (D.U.V.R.I)
  • Documento di valutazione dell'esposizione dei lavoratori al rumore nei cantieri edili
  • Documento di valutazione dell'esposizione dei lavoratori alle vibrazioni
  • PIMUS (Piano di installazione, uso e smontaggio del ponteggio)
  • Pianificazione dei lavori
  • Stima dei costi della sicurezza
  • Notifica preliminare e più di quaranta altri documenti (idoneità tecnico professionale di cui all'allegato XVIII del T.U., nomina dei coordinatori, trasmissione del PSC, dichiarazioni da parte dell'impresa ecc.)
  • Coordinamento in fase esecutiva dei lavori con produzione di check list di controllo e verifica giornaliere e redazione assistita di verbali di ispezione, comunicazioni all’ASL, contestazioni all'impresa, segnalazioni alla committenza, verbali di sospensione e di ripresa dei lavori ecc.

Euclide Sicurezza Cantieri dispone di oltre 22 archivi differenti, tra cui:

  • Lavorazioni
  • Apprestamenti
  • Attrezzature
  • Macchinari
  • Rischi
  • Sostanze Pericolose
  • Lavoratori
  • Dispositivi di protezione individuale
  • Costi della sicurezza
  • Rischi e relative misure preventive e protettive
Ciascuna lavorazione è scomposta in più sottofasi lavorative e per ognuna di esse è stata effettuata l'analisi dei rischi ottenendo l'indice di rischio attraverso la valutazione della probabilità e dell'entità.

NUOVI EDIFICI UNIFAMILIARI
1. Costruzione di un edificio civile
2. Edificio residenziale prefabbricato in legno (Bioedilizia)
3. Edificio unifamigliare in c.a. e muratura
4. Edificio unifamigliare in muratura portante
5. Edificio unifamigliare prefabbricato in c.a.p.

EDIFICI INDUSTRIALI E COMMERCIALI
6. Capannone prefabbricato solo struttura
7. Supermercato ad un piano in c.a.p. senza negozi interni

DEMOLIZIONI DI FABBRICATI
8. Demolizione completa edificio in muratura
9. Demolizione fabbricato in acciaio
10. Demolizione fabbricato in c.a.
11. Rimozione di impianti solari in quota

RISTRUTTURAZIONI DI FABBRICATI E MANUTENZIONI EDIFICI
12. Aperture di vani in muri portanti
13. Facciata ventilata
14. Impermeabilizzazione muri controterra
15. Isolamento a cappotto di fabbricato residenziale esistente
16. Isolamento coibentazione di tetti in latero-cemento esistenti
17. Isolamento coibentazione di tetti in legno esistenti
18. Modifiche interne - tramezzi impianti e pavimenti
19. Posa in opera di schermature solari (tende da sole esterne)
20. Rifacimento facciata esterna intonaco e pitturazione
21. Rifacimento pavimenti interni in monocottura
22. Rifacimento solai in latero-cemento
23. Ristrutturazione appartamento in condominio
24. Ristrutturazione di un edificio civile
25. Rivestimenti di pareti interne con piastrelle e simili
26. Sostituzione di finestre comprensive di infissi
27. Sostituzione impianti di climatizzazione invernale esistenti con impianto a pavimento a condensazione

CONSOLIDAMENTI
28. Consolidamento di terreno con jet grouting
29. Consolidamento fondazioni con micropali
30. Consolidamento muri con iniezioni di resine e malte
31. Consolidamento muri con reti elettrosaldate
32. Consolidamento vecchi solai
33. Cucitura murature
34. Installazione tiranti in pareti murarie
35. Manutenzione balconi
36. Manutenzione straordinaria di un edifico civile
37. Miglioramento sismico con contrafforti esterni in acciaio
38. Miglioramento sismico con inserimento dissipatori tipo BRAD
39. Miglioramento sismico con telai e controventi in acciaio
40. Miglioramento sismico di fabbricato in muratura con cinturazione
41. Miglioramento sismico di fabbricato in muratura con cordolo sommitale
42. Miglioramento sismico di fabbricato in muratura con sistema CAM
43. Miglioramento sismico struttura in c.a. con cinturazioni e metodo FRP
44. Miglioramento sismico struttura in c.a. con incamiciatura
45. Sottomurazioni

TETTI E COPERTURE
46. Copertura a tetto rovescio
47. Rifacimento manto copertura in tegole
48. Rifacimento orditura portante in legno del tetto

IMPIANTI DI EDIFICI
49. Colonnine di ricarica negli edifici per veicoli elettrici
50. Impianto di climatizzazione a pompa di calore aria-aria
51. Impianto di estinzione antincendio automatico a pioggia
52. Impianto elettrico civile interno
53. Impianto smaltimento acque meteoriche
54. Impianto smaltimento di acque reflue domestiche
55. Impianto termico a gas esclusa muratura
56. Installazione ascensore
57. Installazione batterie di accumulo per impianti fotovoltaici
58. Installazione sistemi di building automation (domotica)
59. Posa in opera di impianti di climatizzazione invernale a biomasse
60. Posa in opera di sistemi di microcogenerazione in sostituzione di impianti esistenti
61. Realizzazione di impianto di illuminazione privata
62. Sistemi di termoregolazione con generatori ibridi

RESTAURI OPERE D'ARTE
63. Restauro affreschi murali

AMIANTO
64. Confinamento di lastre contenenti amianto
65. Rimozione di lastre contenenti amianto

LAVORI IN QUOTA CON FUNI (EDILIZIA ACROBATICA)
66. Manutenzione facciata con funi accesso dal basso e uscita dal basso
67. Manutenzione facciata con funi accesso dal tetto e uscita dal basso
68. Manutenzione facciata con funi accesso e uscita dal tetto

LAVORI FERROVIARI
69. Linea di trazione elettrica ferroviaria
70. Nuova tratta ferroviaria (massicciata, armamento e rete elettrica)
71. Rinnovamento ferroviario con treno rinnovatore

ACQUEDOTTI
72. Acquedotti e fognature
73. Rete acquedotto in PVC

MURI DI SOSTEGNO
74. Muri di sostegno in c.a.

FOGNATURE E DEPURATORI
75. Depuratore con elementi prefabbricati
76. Rete fognaria in CLS
77. Rete fognaria in PVC

GASDOTTI, ILLUMINAZIONE PUBBLICA, RETI ELETTRICHE
78. Rete per illuminazione pubblica

STRADE, PONTI E PISTE CICLABILI
79. Lavori stradali (lunga durata)
80. Lavori stradali
81. Piste ciclabili
82. Ponte ad elementi prefabbricati a più campate
83. Ponte in c.a. con soletta in opera a una campata
84. Realizzazione strada forestale

FOTOVOLTAICO, EOLICO, GEOTERMICO
85. Agrivoltaico - Impianto fotovoltaico a terra
86. Impianto geotermico a sonde verticali
87. Installazione di pannelli fotovoltaici su coperture di dimensioni estese
88. Installazione di pannelli fotovoltaici su coperture di piccole dimensioni
89. Installazione di pannelli solari su coperture di piccole dimensioni
90. Torre eolica

LAVORI IN MARE, LAGHI E FIUMI
91. Bacino di laminazione con argini in terra
92. Barriere frangiflutti emersa
93. Canale di scolo con argini in terra
94. Presa o deviazione idraulica per canali di scolo
95. Realizzazione o ampliamenti di banchine costiere su pali
96. Realizzazione o ampliamenti di moli costieri su blocchi in pietra o cls
97. Vasca di laminazione prefabbricata interrata

LAVORI SUBACQUEI
98. Bonifica bellica subacquea con robot
99. Bonifica bellica subacquea di superficie e con immersioni
100. Bonifica bellica subacquea di superficie
101. Lavori subacquei in basso fondale da 12 a 50 m

SISTEMAZIONI TERRENO E SCARPATE
102. Consolidamento fronte frana in zona boschiva
103. Esbosco e spianamento terreno
104. Gabbionature in pietrame
105. Pista forestale e opere di sistemazione scarpate
106. Spianamenti livellamenti terreno e bonifiche frane
107. Stabilizzante terreno con palizzata in legno

LAVORI DI GIARDINAGGIO
108. Piscina privata interrata prefabbricata in vetroresina
109. Realizzazione aiuole

IMPIANTI SPORTIVI
110. Campo da calcio o calcetto in erba sintetica
111. Campo da tennis con strato finale sintetico
112. Impianto di illuminazione esterna per impianto sportivo
113. Piscina olimpionica con tribune e copertura con tralicci in acciaio

OPERE CIMITERIALI
114. Ampliamento di area cimiteriale comunale
115. Edicola funeraria con loculi in c.a. in opera
116. Edicola funeraria con loculi prefabbricati
117. Loculi cimiteriali comunali prefabbricati multipiano

GAS RADON
118. Abbattimento radon con con tubi drenanti in fabbricati esistenti
119. Abbattimento radon con ventilatori in fabbricati esistenti
120. Isolamento radon con membrana post-getto per nuovi fabbricati
121. Isolamento radon con membrana pre-getto per nuovi fabbricati

MANUTENZIONE OPERE IN FERRO E LEGNO
122. Manutenzione straordinaria opere in ferro
123. Manutenzione straordinaria opere in legno

ALLESTIMENTO E SMONTAGGIO DEL CANTIERE
1. Preparazione con mezzi meccanici dell'area del cantiere
2. Formazione della viabilità di cantiere su terra battuta
3. Taglio di alberi e rimozione ceppaie nell'area del cantiere
4. Delimitazione del cantiere con elementi tipo new jersey
5. Delimitazione del cantiere con transenne o barriere prefabbricate
6. Installazione cancelli di ingresso al cantiere
7. Delimitazione di zone pericolose
8. Impianto di protezione scariche atmosferiche del cantiere edile
9. Impianto di terra del cantiere edile
10. Impianto elettrico del cantiere edile
11. Installazione e rimozione di torre-faro mobile collegata alla rete elettrica
12. Installazione e rimozione di torre-faro mobile con gruppo elettrogeno
13. Impianto fognario del cantiere
14. Impianto idrico del cantiere
15. Installazione del ponteggio
16. Delimitazione del ponteggio con pannelli o assito
17. Installazione di box prefabbricati
18. Installazione gru a torre
19. Installazione gruppo elettrogeno fisso da cantiere
20. Installazione servizi igienici prefabbricati
21. Installazione servizi igienici chimici
22. Predisposizione zone di deposito scoperte
23. Protezione di linee elettriche aeree con tubi in pvc
24. Protezione di linee elettriche con barriere in legno
25. Realizzazione di tettoie
26. Recinzione a pannelli di rete elettrosaldata
27. Recinzione a pannelli mobili ciechi
28. Recinzione con pali di legno o tondini di ferro e rete di plastica arancione
29. Recinzione con pali di legno o tubi in ferro e rete metallica
30. Recinzione in pali di legno e assito di legno
31. Rimozione dell'impianto elettrico
32. Rimozione della gru a torre
33. Rimozione della recinzione
34. Rimozione di box prefabbricati
35. Rimozione di linee elettriche aeree
36. Smontaggio di tettoie e simili
37. Smontaggio parapetti provvisori
38. Smontaggio ponteggio in ferro
39. Trasporto di materiali sciolti o su pallet nell'ambito del cantiere
40. Installazione container o cassoni per materiali di risulta
41. Rimozione della neve con automezzo spazzaneve
42. Delimitazione cantiere marittimo con boe
43. Trasporto materiali con elicottero
44. Installazione ascensore montacarichi da cantiere
45. Smontaggio ascensore montacarichi da cantiere
46. Installazione pallone di copertura o tetto provvisorio
47. Smontaggio pallone di copertura o tetto provvisorio
48. Installazione parapetti per lavori in quota
49. Smontaggi parapetti per lavori in quota
50. Montaggio e smontaggio del trabattello

PROVE GEOGNOSTICHE E STRUTTURALI
51. Indagini geognostiche mediante prove dinamiche (SPT)
52. Indagini geognostiche, carotaggi o perforazioni in genere
53. Prova della portanza del terreno mediante carichi statici (CPT)
54. Prova penetrometrica dinamica continua con cono (SCPT)
55. Prova penetrometrica statica con punta elettrica (CPTE)
56. Prove con magnetometro
57. Prove di carbonatazione
58. Prove di estrazione su opere in c.a. (pull-out)
59. Prove sclerometriche

CONSOLIDAMENTI
60. Barriera antiumidità con inserimento di lastre trasversali
61. Barriera chimica antiumidità
62. Consolidamento di murature mediante cinturazione
63. Posa di travi in ferro a rinforzo di murature esistenti
64. Consolidamento di pilastri con cinturazione e/o profili angolari
65. Consolidamento di murature con scuci e cuci
66. Consolidamento di murature con perforazioni armate e iniezioni di malte
67. Consolidamento di fondazioni mediate sottomurazione
68. Consolidamento di solai in travi di legno o ferro e voltini in mattoni o similari
69. Consolidamento di murature con resine epossidiche
70. Consolidamento di strutture mediante rete elettrosaldata
71. Consolidamento di strutture in cls con resine a oltre 2 m di altezza
72. Trattamento ferri di armatura corrosi
73. Consolidamento di volte a botte o similari
74. Consolidamento di murature con iniezioni di malte espansive
75. Consolidamento strutture in legno con elementi in acciaio
76. Consolidamento di solai in legno
77. Consolidamenti di elementi in legno con resine epossidiche
78. Installazione tirante in ferro in muratura fuori terra
79. Puntelli ed armature anticrollo
80. Rinforzo di murature esterne con fibre di carbonio (FRP)
81. Rinforzo di strutture interne con fibre di carbonio o vetroresine (GFRP)
82. Stuccatura di vecchie murature
83. Tiranti di fondazione
84. Consolidamento di terreno con pali iniettati a pressione mediante jet grouting.
85. Consolidamento di terreno di fondazione con iniezioni con pompe
86. Estrazione di blocchi in pietra da muri
87. Contrafforti prefabbricati esterni in acciaio a sostegno dell'edificio escluse le fondazioni
88. Cordolo sommitale in muratura armata
89. Incamiciatura di calcestruzzo dei pilastri
90. Irrigidimento dei solai con cappe collaboranti e connettori
91. Irrigidimento di strutture in c.a. con fibre alta resistenza (FRP)
92. Irrigidimento strutture con telai o controventi in acciaio
93. Irrigidimento strutture con dissipatori sismici assiali tipo BRAD
94. Placcaggi dei nodi pilastri o travi tramite piastre in acciaio
95. Posa isolatori elastici antisismici sulla fondazione
96. Rinforzo capriate in legno con placcaggi metallici
97. Rinforzo muratura esistente con inserimento pilastri in c.a.
98. Rinforzo murature con reticolo tridimensionale in nastro di acciaio inox (CAM)
99. Cerchiature di muri portanti

DEMOLIZIONI
100. Apertura varchi in solai in latero-cemento
101. Demolizione a breccia di muri portanti
102. Demolizione a mano di intonaco interno e di rivestimenti in genere
103. Demolizione a mano di solai in mattoni e travi in legno
104. Demolizione con mezzi meccanici di parte o intero fabbricato
105. Demolizione dell'arredo sanitario
106. Demolizione dell'impianto elettrico
107. Demolizione dell'impianto idrico-sanitario
108. Demolizione di canne fumarie e sfiati
109. Demolizione di copertura in tegole o coppi, della gronda e della orditura in legno
110. Demolizione di fabbricato per rovesciamento
111. Demolizione di intere strutture in acciaio
112. Demolizione di manto di copertura in lamiera
113. Demolizione di manto di copertura o sottocoppo in lastre di fibrocemento o pvc
114. Demolizione di opere in c.a. eseguita a mano
115. Demolizione di opere in c.a. eseguito con mezzi meccanici
116. Demolizione di opere in legno di modesta entità sviluppate non oltre il primo piano
117. Demolizione di opere in vetro a più di 2 m di altezza
118. Demolizione di parquet in legno
119. Demolizione di parti a sbalzo in c.a. eseguita a mano
120. Demolizione di pavimentazioni in gomma, moquette e simili
121. Demolizione di porzioni non strutturali in acciaio eseguita a mano
122. Demolizione di porzioni non strutturali in acciaio eseguita con mezzi meccanici
123. Demolizione di ringhiere e parapetti in ferro in quota
124. Demolizione di rivestimenti in piastrelle, legno o plastica
125. Demolizione di solai in latero-cemento eseguita a mano
126. Demolizione di solai in latero-cemento eseguita con mezzi meccanici
127. Demolizione di solai interamente in acciaio eseguita a mano
128. Demolizione di solai interamente in acciaio eseguita con mezzi meccanici
129. Demolizione di tramezzi, divisori e tamponature eseguiti a mano
130. Demolizione di vecchie scale in c.a. eseguita a mano
131. Demolizione di vecchie scale interne in muratura eseguite a mano
132. Demolizione di voltoni in mattoni eseguita a mano
133. Demolizione manuale di vecchie pavimentazioni
134. Demolizione massetti in cls
135. Demolizione totale eseguita a mano di muri portanti isolati
136. Demolizioni di controsoffitti con struttura in metallo ancorata al soffitto
137. Demolizioni di recinzioni in ferro
138. Demolizioni di strutture in c.a.p. eseguita con mezzi meccanici
139. Perforazioni e carotaggi di strutture murarie o in cls
140. Rimozione caldaia a basamento a gasolio
141. Rimozione caldaia a gas riscaldamento autonomo
142. Rimozione delle tubature dell'impianto termico
143. Rimozione di davanzali
144. Rimozione di elementi in ferro inglobati nella struttura
145. Rimozione di impermeabilizazione di pareti verticali interrate
146. Rimozione di impermeabilizzazioni in quota
147. Rimozione di intonaco esterno o altri rivestimenti
148. Rimozione porte interne e telaio
149. Rimozione rinfianchi di vecchi solai
150. Rimozione serramenti esterni
151. Rimozione sottofondi in pietrame e misti
152. Rimozione termosifoni e corpi irradianti in genere
153. Smontaggio di soli canali di gronda, pluviali e scossaline
154. Sventramento di fabbricati
155. Taglio di opere in c.a. o murature portanti
156. Demolizione del cls copriferro con idrodemolitrice a lancia manuale
157. Demolizione di parti di cls degradato con robot idrodemolitore
158. Demolizione di solai in mattoni e travi in legno eseguito con mezzi meccanici
159. Demolizione di tramezzi, divisori e tamponature eseguita con mezzi meccanici
160. Demolizione di volte in mattoni o pietra eseguita con mezzi meccanici
161. Rimozioni di tubazioni interrate eseguite con mezzi meccanici
162. Demolizione con esplosivi di fabbricati con struttura portante mista
163. Demolizione con esplosivi di fabbricati con struttura portante in acciaio
164. Demolizione con esplosivi di fabbricati con struttura portante in c.a.
165. Demolizione con esplosivi di fabbricati con struttura portante in muratura
166. Demolizione con esplosivi di ciminiere
167. Rimozione di cavi elettrici interrati
168. Rimozione di impianto solare fotovoltaico in quota
169. Rimozione di impianto solare termico in quota
170. Demolizione di pareti in cartongesso e similari

SCAVI E REINTERRI
171. Prosciugamento di scavi
172. Prosciugamento di scavi sistema wellpoint
173. Protezione delle pareti di scavo con assito
174. Protezione delle pareti di scavo con blindaggi
175. Protezione delle pareti di scavo con palancole
176. Protezione delle pareti dello scavo con pannelli e puntelli
177. Riempimenti e drenaggi con ghiaia o sabbia
178. Rinfianco e riempimenti di opere o canalizzazioni eseguito a macchina
179. Rinfianco e riempimenti di opere o canalizzazioni eseguito a mano
180. Riporto di terreno
181. Scavo a sezione ristretta eseguito con mezzi meccanici e a mano
182. Scavo di sbancamento eseguito con mezzi meccanici
183. Scavo eseguito a mano
184. Scavo a sezione ridotta con catenaria manuale
185. Scavo in roccia con esplosivi
186. Riprofilazione terreno
187. Scavo di splateamento eseguito con mezzi meccanici
188. Scavo stratigrafico a scopo archeologico
189. Livellamento di precisione del terreno

FONDAZIONI
190. Fondazioni in c.a.
191. Fondazioni in diaframmi di c.a.
192. Fondazioni in plinti prefabbricati
193. Realizzazione di micropali in cls
194. Realizzazione di pali trivellati in cls
195. Posa di pali prefabbricati in c.a.p.
196. Fondazioni in c.a. con diaframmi prefabbricati
197. Pali di fondazione battuti in c.a. gettati in opera
198. Infissione di micropali in acciaio

STRUTTURE E OPERE IN C.A.
199. Cemento armato a vista in elevazione
200. Cordoli e travi in c.a.
201. Muri controterra in c.a.
202. Muri di sostegno a gravità fino a 2,5 m di altezza
203. Muri di sostegno in c.a. alti oltre 2,5 m
204. Muri di sostegno in c.a. fino a 2,50 m
205. Muro di recinzione in c.a.
206. Opere in c.a. in genere a più di 2 m di altezza
207. Pilastri in c.a. altezza circa 3 m
208. Scale in c.a.
209. Vasche in c.a. alte meno di 2 m
210. Carpenteria per opere in c.a.
211. Vibrazione del calcestruzzo
212. Loculi cimiteriali gettati in opera

MALTE ED OPERE IN CLS NORMALE
213. Calcestruzzi leggeri
214. Getto cls 'magrone'
215. Preparazione di malte in genere
216. Getto cls in quota

SOLAI
217. Archi, volte e centine a più di 2 m di altezza
218. Controsoffitti in pannelli prefabbricati in genere
219. Controsoffitti in cartongesso e simili
220. Esecuzione di rainure in muri esistenti per appoggio solai
221. Manutenzione di balconi, cornicioni e simili
222. Solai con travi in ferro e voltini o tavelloni
223. Solai in lamiere grecate e cls
224. Solai in legno e cemento
225. Solai in legno e voltini o tavelloni
226. Solaio PLASTBAU
227. Solaio in latero-cemento
228. Solaio in travi di legno e impalcato in assito
229. Solaio in c.a.
230. Costruzione balconi e modiglioni in pietra

COPERTURE
231. Canali di gronda e converse e pluviali
232. Comignolo in mattoni in opera
233. Manto di copertura in lamiera nervata
234. Manto di copertura in lastre di fibrocemento
235. Manto di copertura in lastre di pietra
236. Manto di copertura in lastre di pvc e simili
237. Manto di copertura in tegole o coppi su orditura in legno
238. Manutenzione o ripasso manto di copertura
239. Solaio inclinato fino a 30° in latero-cemento protetto da parapetto di tipo B
240. Orditura portante in legno
241. Pannelli grecati per sottotetti ventilati
242. Posa di comignolo prefabbricato
243. Scossaline in acciaio o rame
244. Coperture in legno lamellare
245. Tetto rovescio (escluso il solaio)
246. Realizzazione di intavolato di copertura
247. Orditura realizzata con travi reticolari in acciaio
248. Installazione fermaneve su coperture
249. Copertura industriale a coppelle e shed prefabbricati
250. Posa di teli, schermi, membrane su falde di copertura

MURATURE E PARETI IN GENERE
251. Canna fumaria in blocchi prefabbricati a doppia parte
252. Canna fumaria in fibrocemento
253. Canna fumaria in inox
254. Divisori in cartongesso
255. Muratura a cassavuota alta più di 3 m
256. Muratura a cassavuota lavorazione faccia vista
257. Muratura in PLASTBAU
258. Muratura portante in mattoni o blocchi alta meno di 4 metri
259. Muratura in blocchi cassero legno-cemento armato e non
260. Muratura in blocchi cls aerato autoclavato armato e non
261. Muratura portante in mattoni o blocchi alta più di 3 m
262. Muratura portante in pietra alta meno di 4 metri
263. Muratura portante in pietra alta più di 3 m
264. Muro di recinzione in mattoni
265. Opere in vetrocemento
266. Pareti divisorie interne in laterizio o simili
267. Pareti esterne prefabbricate in lamiera
268. Pilastri in mattoni o blocchi alti meno di 3 m
269. Protezione antincendio passiva con panelli REI di pareti esistenti
270. Canna o condotto di esalazione fumi o vapori singolo o ramificato
271. Muro di recinzione in pietra a secco
272. Muro di recinzione in pietra e malta
273. Contropareti in cartongesso e similari
274. Muretto controterra in pietra

IMPERMEABILIZZAZIONI
275. Deumidificazione con barriera chimica
276. Impermeabilizzazione con bitume liquido a caldo
277. Impermeabilizzazione di serbatoi, cisterne, pozzi e simili
278. Impermeabilizzazione di strutture orizzontali con guaine a caldo
279. Impermeabilizzazione di strutture verticali con guaine stese a caldo
280. Impermeabilizzazione orizzontale con sostanze liquide chimiche
281. Impermeabilizzazione verticale con sostanze liquide chimiche
282. Impermeabilizzazione con bitumatura a freddo
283. Impermeabilizzazioni in genere
284. Impermeabilizzazione mediante telo geocomposito bentonitico
285. Impermeabilizzazione di fondazioni o muri controterra mediante telo geocomposito bentonitico

ISOLAMENTI
286. Isolamenti di sottotetti
287. Isolamenti di tetti con struttura portante in latero-cemento
288. Isolamento di tetti con struttura portante in legno
289. Isolamenti con pannelli rigidi di strutture verticali o in pendenza a più di 2 m di altezza
290. Isolamenti con teli multiriflettenti a più di 2 m di altezza
291. Isolamenti di pavimenti e strutture orizzontali non in quota
292. Isolamenti di strutture verticali con materiali a fibre per lavori non in quota
293. Isolamento a cappotto con lastre o blocchi isolanti a piu di 2 m di altezza
294. Isolamento mediante iniezioni di schiuma a più di 2 m di altezza
295. Posa pannelli tipo ISOTEC
296. Coibentazione con isolanti a spruzzo a più di 2 m di altezza
297. Coibentazione di tubazioni e serbatoi in genere
298. Isolamento di ponti termici non in quota
299. Isolamenti mediante insuflaggio di fibre

ASSISTENZE MURARIE
300. Assistenza murarie in genere

IMPIANTI
301. Impianto antenna o ricevitore TV
302. Impianto di estinzione antincendio automatico a pioggia completo
303. Impianto di estinzione antincendio manuale a idranti completo
304. Sistema di controllo dei fumi con evacuatori di fumo e calore
305. Impianto ascensore
306. Impianto di climatizzazione a pompa di calore aria-aria
307. Impianto di depurazione con Imhoff e vasca assorbente
308. Impianto di distribuzione gas
309. Impianto di protezione scariche atmosferiche per edifici
310. Impianto elettrico civile
311. Impianto elettrico per attività artigianali, industriali o sportive
312. Impianto elettrico in luoghi bagnati
313. Posa di lampade esterne a muro o su palo
314. Lavori su impianti elettrici sotto tensione
315. Impianto idrico-sanitario
316. Impianto servoscala
317. Impianto termico completo a metano/gpl/gasolio
318. Installazione caldaia centralizzata
319. Installazione di piccola caldaia autonoma
320. Manutenzione fossa biologica
321. Manutenzione tubazioni fognarie e pozzetti
322. Modifiche impianto termico autonomo
323. Posa di fossa biologica/Imhoff
324. Posa di serbatoi o cisterne fuori terra
325. Posa di serbatoi o cisterne interrati
326. Tubazione di scarico interno di civile abitazione con tubi in pvc
327. Tubazione di scarico esterno di civile abitazione escluso scavo
328. Posa di pozzetti interrati e collegamento tubi, escluso lo scavo
329. Impianto termico completo ibrido gas/pompa di calore
330. Pompa di calore aria-acqua
331. Posa di elementi radianti a pavimento o a muro
332. Espurgo di tubazioni e pozzetti fognari
333. Impianto annunci fonici (altoparlanti)
334. Impianto antifurto
335. Impianto messa a terra dell'edificio
336. Impianto raccolta acque meteoriche interrato
337. Impianto telefonico, citofonico o dati
338. Installazione caldaia a biomassa
339. Posa valvole termostatiche
340. Impianto refrigerante centralizzato
341. Canalizzazioni per la distribuzione dell'aria calda/fredda
342. Apparecchiature di ventilazione
343. Impianto industriale di aspirazione fumi
344. Gruppo elettrogeno civile o industriale
345. Impianto autoclave completo
346. Impianto aria compressa industriale
347. Allacciamento alla rete del teleriscaldamento
348. Termocamino per produzione aria calda
349. Impianto di videosorveglianza privato
350. Installazione dispositivo controllo da remoto degli impianti
351. Installazione micro-cogeneratori a gpl/metano
352. Installazione scaldabagno, boiler a scambio di calore
353. Installazione scaldabagno, boiler elettrico
354. Gruppo di continuità UPS
355. Unità trattamento aria UTA

IMPIANTI PER L'AGRICOLTURA
356. Installazione abbeveratoi a tazza, a sifone o a goccia
357. Installazione battifianchi, cancelli, rastrelliere e autocatturanti
358. Raschiatore per letame e deiezioni animali
359. Sistema di ventilazione per allevamenti
360. Impiantistica per sala di mungitura
361. Installazione robot da mungitura
362. Realizzazione vacuum system porcilaie
363. Sistema di alimentazione automatizzato avicolo
364. Cella frigorifera industriale prefabbricata

IMPIANTI A FONTI RINNOVABILI
365. Installazione impianto eolico a torre
366. Sostituzione rotore impianto eolico
367. Installazione pannelli fotovoltaici a terra
368. Installazione pannelli fotovoltaici in quota
369. Installazione pannelli solari a terra
370. Installazione pannelli solari in quota
371. Installazione sonde geotermiche orizzontali
372. Installazione sonde geotermiche verticali
373. Installazione sistemi di accumulo (batterie) per fotovoltaico

INTONACI
374. Intonaco civile interno steso a macchina
375. Intonaco esterno steso a macchina su elementi ad altezza maggiore di 3 metri
376. Intonaco esterno su elementi ad altezza minore di 3 metri
377. Intonaco interno a rasatura di gesso (scagliola)
378. Intonaco interno in calce finito al civile steso a mano
379. Utilizzo di additivi antiumidità
380. Rappezzi di intonaco esterno a piu di 2 m di altezza

PAVIMENTI E RIVESTIMENTI
381. Facciata continua in metallo e vetro
382. Facciate ventilate
383. Facciata continua a cellule in acciaio e vetro
384. Levigatura di pavimenti in cls
385. Livellazione di sottofondi irregolari con additivi chimici
386. Massetto di cls alleggerito autolivellante
387. Massetto in calcestruzzo bituminoso
388. Massetto di sabbia e cemento
389. Pavimentazione in cls debolmente armato
390. Pavimentazioni esterne in lastre di pietra
391. Pavimenti in gomma o moquette
392. Pavimenti in piastrelle di marmo, granito o pietra in genere
393. Posa di autobloccanti per esterni
394. Posa di davanzali, soglie e simili
395. Posa di pavimenti e rivestimenti in ceramica o simili
396. Posa di rivestimenti in pietra della scala
397. Posa di zoccolatura e copertine in marmo, ceramiche o simili
398. Posa e levigatura parquet in legno
399. Preparazione di vecchie pavimentazioni alla posa di nuove pavimentazioni sovrastanti
400. Realizzazione di pavimentazioni sopraelevate o galleggianti
401. Rifinitura in resina di superfici in cls
402. Rivestimenti esterni in ceramica, marmo, pietra
403. Solo levigatura e lucidatura pavimenti in marmo
404. Solo levigatura e verniciatura parquet in legno
405. Vespai con pezzi speciali tipo iglu
406. Vespai in pietre o ghiaia
407. Pavimenti sintetici per impianti sportivi
408. Restauro vecchi pavimenti in cotto
409. Rivestimento in pietra o marmo di loculi cimiterali

SERRAMENTI
410. Manutenzione di infissi e serramenti in legno
411. Posa di lucernari per tetti
412. Posa di mascherine
413. Posa di porte basculanti
414. Posa di porte interne standard
415. Posa di porte tagliafuoco
416. Posa di portoni metallici
417. Posa di serramenti esterni completi di vetri
418. Posa di tapparelle o persiane
419. Riparazione serramenti in legno in genere
420. Rifacimento stipite finestre
421. Posa tende da sole esterne
422. Posa controtelai in monoblocco isolati

OPERE DA FALEGNAME
423. Montaggio strutture in legno a terra
424. Montaggio strutture in legno in quota
425. Posa di mantena in legno
426. Posa di scala in legno
427. Pulizia e trattamento a terra di opere in legno
428. Rivestimenti in legno, boiserie
429. Manutenzione straordinaria di serramenti in legno eseguita a terra
430. Ripristino di opere in legno
431. Montaggio arredi e finiture in legno

OPERE DA FABBRO
432. Montaggio elementi in metallo
433. Posa di cancelli esterni in ferro
434. Posa di recinzioni, cancellate e grate in ferro
435. Posa di ringhiera e parapetti in ferro
436. Posa di travi e/o telai in acciaio
437. Struttura in acciaio realizzata in opera
438. Pensiline o camminamenti coperti in acciaio con copertura leggera
439. Installazione scale in metallo
440. Ripristino di opere in ferro/acciaio non in quota

OPERE DA PITTORE E RESTAURATORE
441. Cornici stucchi e simili
442. Pitturazione facciata esterna ad altezza inferiore a 3 m
443. Pitturazione facciata esterna alta più di 3 m
444. Pitturazione interna
445. Pulitura superfici con acido cloridrico
446. Rivestimento di pareti con tappezzeria
447. Sabbiatura
448. Sigillature con colle, siliconi e simili
449. Solo pulitura di superfici mediante lavaggio
450. Solo rasatura di superfici murarie
451. Sverniciatura con pistola ad aria calda, solventi, smerigliatura
452. Trattamento impermeabilizzante per superfici verticali
453. Verniciatura balconi o cornicioni esterni
454. Verniciature esterne di elementi in ferro o legno
455. Protezione di superfici in cls e/o pietra con resine
456. Trattamento anticarbonatazione
457. Pulizia e disinfezione da muffe e microorganismi
458. Verniciature di pareti e soffitti in legno
459. Tinteggiature e verniciature esterne in genere
460. Bendaggi di murature, intonaci o lastre
461. Manutenzione facciata esterna da eseguirsi da zona di lavoro protetta o con funi
462. Bendaggi o velinature di affreschi e simili
463. Restauro con impacchi di idrossido di bario
464. Restauro con impacchi di resine a scambio ionico
465. Restauro ornamenti e finiture in rame
466. Restauro ornamenti e finiture in metallo

OPERE DA VETRAIO
467. Posa di vetri in esterno ad altezza maggiore di 3 m
468. Posa di vetrate e vetrine
469. Posa di porte e vetrate per edicole funerarie

OPERE PREFABBRICATE
470. Posa di strutture prefabbricate costituite da pilastri, travi e coperture in c.a.p.
471. Posa di copertura a travi e coppelle prefabbricate in c.a.p.
472. Posa pareti prefabbricate in c.a.p.
473. Solaio in lastre di cemento c.a.p. autoportanti
474. Posa di pareti esterne prefabbricate multistrato (legno, fibre e simili)
475. Posa di pareti interne prefabbricate in multistrato
476. Posa di solai prefabbricati in multistrato
477. Posa struttura prefabbricata del tetto in legno
478. Posa di gradinate in c.a.p. per impianti sportivi
479. Posa di gradinate/tribune in acciaio
480. Realizzazione di tensostrutture
481. Montaggio di struttura geodetica in acciaio
482. Montaggio di struttura geodetica in legno
483. Montaggio telo di copertura della struttura geodetica
484. Montaggio pannelli rigidi a copertura di struttura geodetica o reticolare
485. Struttura prefabbricata in acciaio
486. Posa di plinti prefabbricati
487. Montaggio carroponte
488. Posa di loculi cimiteriali prefabbricati

OPERE STRADALI E ARREDO URBANO
489. Delimitazione e segnalazione cantiere stradale
490. Asfaltatura
491. Formazione della massicciata stradale
492. Formazione di segnaletica stradale orizzontale
493. Installazione panelli fonoassorbenti stradali
494. Modeste opere d'arte in c.a. per lavori stradali
495. Pilastri in c.a. per ponti a più campate
496. Posa cartelloni stradali
497. Posa di canaletta in cemento con griglia
498. Posa di cordoli stradali
499. Posa di guardrail
500. Posa di travi prefabbricate per ponti
501. Sollevamento di impalcati stradali con martinetti idraulici
502. Soletta in c.a. per ponti
503. Posa in opera di segnaletica verticale e di sicurvia
504. Realizzazione cordolature in cls
505. Realizzazione di marciapiede con autobloccanti
506. Rimozione cartelli stradali
507. Rimozione cartelloni stradali
508. Rimozione del manto stradale
509. Rimozione della massicciata stradale
510. Rimozione di cordoli, guard-rails e simili
511. Rimozione pavimentazione stradale in pietra
512. Rimozione segnaletica orizzontale con pitture di copertura
513. Ripristino a mano di parti limitate di asfalto
514. Rivestimento gallerie con pannelli
515. Stabilizzazione di pareti con mine e disgaggi
516. Taglio di massicciata stradale
517. Realizzazione di giunto stradale in gomma armata
518. Realizzazione di giunto stradale a tampone
519. Apertura o ripristino solchi di scolo
520. Opere d'arte stradali in c.a. e c.a.p. in genere
521. Pavimentazione urbana con cubetti in porfido e simili
522. Pavimentazioni urbane in lastre di pietra
523. Installazione elementi arredo urbano
524. Realizzazione di strada o pista sterrata
525. Strada in terra stabilizzata o misto cementato
526. Realizzazione di vialetti pedonali con fondo in cls
527. Pavimentazioni antitrauma in gomma colata
528. Montaggio giochi per parchi cittadini

RETI E INFRASTRUTTURE PUBBLICHE
529. C.A. per opere di canalizzazione
530. Depuratore fognario prefabbricato
531. Posa di cabine di sezionamento prefabbricate in pvc
532. Posa di cavi elettrici interrati (escluso lo scavo)
533. Posa di cavi telefonici interrati (escluso scavo)
534. Posa di pozzetto stradale completo di chiusino carrabile
535. Posa di pozzetto stradale ispezionabile completo di scaletta
536. Posa di tubi in acciaio interrati per acquedotti (escluso lo scavo e il reinterro)
537. Posa di tubi in acciaio o ghisa interrati per fognature (escluso lo scavo e reinterro)
538. Posa di tubi in acciaio per il trasporto di gas e liquidi infiammabili
539. Posa di tubi in c.a. per fognature pubbliche (escluso lo scavo e il reinterro)
540. Posa di tubi in pvc interrate per acquedotti (escluso lo scavo e il reinterro)
541. Posa di tubi in pvc interrate per fognature pubbliche (escluso lo scavo e reinterro)
542. Posa di tubi interrati in pvc per teleriscaldamento (escluso lo scavo)
543. Posa di tubi in pvc per il trasporto di gas e liquidi infiammabili
544. Posa tubi in vetroresina per per acquedotti (escluso lo scavo e il reinterro)
545. Realizzazione della rete aerea di illuminazione pubblica (escluso la posa dei pali e dei cavi interrati)
546. Installazione di sensori crepuscolari per l'automazione di impianti d'illuminazione pubblica
547. Perforazioni orizzontali terreno per sottoservizi (T.O.C. No-Dig)
548. Posa di canalette stradali di scolo
549. Posa di saracinesche in metallo
550. Posa di pali per rete pubblica
551. Posa lampade per illuminazione pubblica
552. Protezione e isolamento di condutture interrate
553. Posa di cavi aerei elettrici
554. Posa di cavi telefonici aerei
555. Posa di cavi in fibra con soffiacavo
556. Canalizzazioni esterne in acciaio per passaggio cavi
557. Installazione colonnina per la ricarica di veicoli elettrici
558. Posa delle pompe per stazione di pompaggio acquedotto

LAVORI SU CANALI, FIUMI, TORRENTI E MARI
559. Argini in pietrame e calcestruzzo
560. Barriera frangiflutti emersa
561. Barriera sommersa
562. Barriere frangiflutti ortogonali alla spiaggia (pennelli)
563. Briglie in pietrame e cls
564. Dragaggio con draga aspirante
565. Massicciata in pietrame
566. Scogliera in massi naturali
567. Sponde in massi incatenati
568. Prismate in blocchi di cls
569. Pulitura delle sponde
570. Realizzazione di argini in terra
571. Rettifica sezione di canali
572. Scavo nell'alveolo
573. Ripascimento di spiagge e litorali
574. Salpamento di massi eseguito da terra
575. Salpamento eseguito in acqua
576. Dragaggio in acqua con draga ed escavatore
577. Pali realizzati in acque costiere
578. Realizzazione o ampliamento di moli su scogliera artificiale
579. Banchine realizzate su pali in acque costiere
580. Posa di sistemi e attrezzature per banchine costiere
581. Installazione di parapetti lungo banchine, moli
582. Banchina antiriflettente waterfront in C.A. su blocchi

LAVORI SUBACQUEI
583. Immersioni subacquee fino a 12 m
584. Immersioni subacquee fino a 50 m con campana aperta
585. Immersioni subacquee oltre 12 m e fino a 50 m
586. Immersioni subacquee oltre 50 m con campana di immersione metodo bell bounce
587. Immersioni subacquee oltre 50 m con campana di immersione metodo di saturazione
588. Rilievi, recuperi, manutenzioni in operazioni subacquee
589. Saldatura di metalli in operazioni subacquee
590. Taglio di metalli in operazioni subacquee
591. Preparazione casseformi subacquee
592. Getto calcestruzzo subacqueo dal molo

MOVIMENTI DI TERRENO E GIARDINAGGIO
593. Bonifica di frane
594. Cippatura di legnami
595. Estirpazione ceppaie
596. Fresatura terreno, semina e piantumazione
597. Messa a dimora di alberelli, arbusti, talee
598. Posa di erba sintetica
599. Posa di membrane drenanti
600. Posa di tappeto erboso in rotoli o quadri con eventuali teli filtranti
601. Realizzazione cordoli per aree verdi
602. Semina a mano
603. Semina con idroseminatrice per inerbimenti
604. Sistemazione terreno per semina
605. Spandimento di ghiaia
606. Spianamento terreno con ruspa e con compenso in loco
607. Stesura di terriccio
608. Taglio di alberi
609. Taglio di arbusti
610. Diserbo totale manuale e/o meccanico
611. Impianto di irrigazione automatizzato a spruzzo
612. Lavori di giardinaggio in genere
613. Staccionata o recinzione in legno

INGEGNERIA NATURALISTICA
614. Barriere paramassi
615. Rete paramassi su pareti scoscese
616. Chiodatura su roccia
617. Cordonata
618. Dreni suborizzontali
619. Fascinata drenante
620. Fascinata o astoni vivi su sponde
621. Gabbionature in pietrame
622. Gradonata
623. Grata viva
624. Graticciata
625. Installazione tiranti in pareti rocciose
626. Palificata viva a parete doppia
627. Palificata viva a parete semplice
628. Palizzata
629. Posa di geostuoie sintetiche
630. Posa di biostuoie
631. Regolarizzazione versante
632. Rimboschimento
633. Terre armate con geogriglie
634. Trincea drenante
635. Viminata
636. Chiodatura di terreno (soil nailing)

LAVORI FORESTALI
637. Rimozione bassa vegetazione nell'area di esbosco
638. Realizzazione strada sterrata di accesso all'area di esbosco
639. Taglio di alberi in zone boschive
640. Accatastamento legname e carico su mezzi
641. Installazione e uso teleferica tipo gru a cavo tradizionale con argano a slitta
642. Installazione e uso teleferica tipo gru a cavo con trattore e verricello
643. Trascinamento, tenditura di alberi con tenditore manuale
644. Abbattimento con mezzi meccanici di alberi impigliati o caduti su altri alberi
645. Rimboschimenti, messa a dimora di astoni
646. Accatastamento ramaglia e cippatura
647. Ripristino tracciato per sentieri
648. Manutenzione o ripristino di pista forestale
649. Canalette di scolo trasversali su strade forestali
650. Guadi e attraversamento di ruscellamenti

SISTEMI DI SICUREZZA FISSI
651. Installazione parapetti provvisori per lavori in quota
652. Montaggio linea vita
653. Montaggio rete anticaduta

LAVORI IN SOTTERRANEO
654. Brillamento di mine per lavori in sotterraneo
655. Escavazione di gallerie minerarie con macchine escavatrici
656. Trivellazione di pozzi minerari

BONIFICA AMIANTO E SITI CONTAMINATI
657. Campionamento per analisi chimica amianto
658. Confinamento statico dell'amianto con sovracopertura
659. Imballaggio-confinamento materiali contenente amianto
660. Incapsulamento amianto con primer
661. Installazione unità di decontaminazione amianto
662. Pulitura cantiere da residui di amianto
663. Pulitura gronde da polveri di amianto
664. Restituzione locali ripuliti dall'amianto
665. Rimozione divisori, rivestimenti contenente amianto
666. Rimozione isolanti contente amianto
667. Rimozione lastre contenenti amianto
668. Rimozione pavimenti contenenti amianto
669. Rimozione tubazioni e canne contenenti amianto
670. Rimozioni di controsoffitti contenenti amianto
671. Trasporto a discarica amianto
672. Rimozione di strutture contenenti amianto
673. Rimozione rifiuti solidi non pericolosi dal soprasuolo

FORNITURA CALCESTRUZZO
674. Fornitura CLS con autobetoniera
675. Fornitura CLS con autobetonpompa
676. Getto CLS nella benna della gru
677. Uso della canala di prolunga

LAVORI IN AMBIENTI CONFINATI
678. Lavori confinati entro tubazioni
679. Lavori confinati entro vasche aperte
680. Lavori confinati entro vasche chiuse o serbatoi
681. Lavori in ambienti con sospetto di inquinamento
682. Taglio e saldatura entro serbatoi per liquidi infiammabili

BONIFICA ORDIGNI BELLICI
683. BST - Bonifica con scavo assistito da B.C.M.
684. BST - Bonifica per strati successivi
685. BST - Bonifica profonda
686. BST - Bonifica superficiale
687. BST - Rimozione ordigni bellici
688. BSS - Ricerca con magnetometro manuale subacqueo
689. BSS - Ricerca mediante magnetometro - gradiometro a traino
690. BSS - Tracciamento fondale con sonar
691. BSS - Ricerca con Robot subacqueo R.O.V.
692. BSS - Aspirazione di sedimenti subacquei a strati
693. BSS - Rimozione di detriti ferrosi interferenti

LAVORI FERROVIARI
694. Posa di barriere mobili a protezione del binario
695. Posa di pannelli ciechi a protezione del binario
696. Posa sistema ATWS di avviso transito treno
697. Formazione della fondazione ferroviaria in sezione
698. Formazione della fondazione ferroviaria in rilevato
699. Formazione nuova massicciata ferroviaria (ballast)
700. Formazione sub-ballast cemento/bitume
701. Posa in opera di traverse ferroviarie
702. Posa armamento ferroviario mediante caricatori
703. Posa armamento ferroviario con treno di costruzione
704. Saldatura a scintillio delle rotaie
705. Saldatura alluminotermica delle rotaie
706. Rinnovamento armamento con treno rinnovatore
707. Installazione dei pali/tralicci dei tiranti, bracci di poligonazione
708. Posa delle linee di contatto elettriche aeree (catenarie)
709. Montaggio circuito di protezione e isolatori
710. Profilatura massicciata ferroviaria
711. Sostituzione puntuale di traverse ferroviarie
712. Sostituzione di giunti ferroviari
713. Revisione di scambio o deviatoio ferroviario
714. Recupero rotaie e traverse lungo il binario
715. Regolarizzazione planimetrica del binario

LAVORI TEMPORANEI IN QUOTA CON FUNI
716. Installazione di ancoraggi per funi
717. Posizionamento e fissaggio delle funi agli ancoraggi
718. Posizionamento e fissaggio delle funi alla struttura mediante fettucce
719. Accesso dall'alto e uscita dall'alto con funi
720. Accesso dall'alto e uscita verso il basso con funi
721. Accesso dal basso e uscita verso il basso

INVASI, POZZI, VASCHE, PISCINE
722. Piscina prefabbricata interrata a pannelli metallici
723. Piscina prefabbricata interrata con casseratura a perdere
724. Piscina prefabbricata interrata in vetroresina
725. Impianto di filtraggio per piscine
726. Vasca prefabbricata seminterrata per la raccolta liquami da allevamenti
727. Vasca prefabbricata fuori terra per la raccolta liquami da allevamenti
728. Posa di vasca di laminazione prefabbricata interrata

RISANAMENTO GAS RADON
729. Barriera radon con membrana orizzontale pre-getto sotto le fondazioni
730. Barriera radon con membrana orizzontale post-getto sopra le fondazioni
731. Barriera radon con membrana verticale su muri contro-terra
732. Sigillature anti-radon di interstizi, fessure e fori di tubazioni in genere
733. Installazione aspiratori e ventilatori per abbattimento radon
734. Installazione tubi drenanti sotto pavimento per aspirazione radon
735. Realizzazione intercapedini interrate sotto pavimento per aspirazione radon
736. Realizzazione mediante pozzetti assorbenti interrati per aspirazione radon

COPERTURE
1. Copertura in coppi su piccola orditura in legno
2. Copertura in tegole
3. Copertura in lastre di pietra
4. Copertura in lamiera nervata
5. Copertura in lastre di fibrocemento
6. Copertura in lastre di pvc e simili
7. Grondaie e pluviali in lamiera preverniciata o zincata
8. Grondaie e pluviali in rame
9. Grondaie e pluviali in PVC
10. Struttura portante della copertura in acciaio
11. Struttura portante della copertura in legno
12. Scossaline su coperture
13. Comignoli
14. Tetto rovescio
15. Fermaneve su coperture
16. Orditura con travi reticolari in acciaio
17. Copertura industriale a coppelle e shed

IMPERMEABILIZZAZIONI
18. Impermeabilizzazione di strutture orizzontali con guaine
19. Impermeabilizzazione di strutture verticali con guaine
20. Impermeabilizzazione di strutture orizzontali con resine
21. Impermeabilizzazione di strutture verticali con resine
22. Barriera chimica antiumidità
23. Impermeabilizzazione con bitume liquido a caldo
24. Impermeabilizzazioni in genere

ISOLAMENTI
25. Isolamento del tetto e sottotetto
26. Sigillature isolanti
27. Isolamenti con pannelli rigidi di strutture verticali o in pendenza
28. Isolamenti con teli multiriflettenti
29. Isolamenti di pavimenti e strutture orizzontali non in quota
30. Isolamenti di strutture verticali non in quota con materiali a fibre
31. Isolamento realizzato con iniezioni di schiuma
32. Coibentazione con isolanti a spruzzo
33. Coibentazione di tubazioni e serbatoi
34. Isolamento di ponti termici
35. Isolamenti realizzati mediante insufflaggio di fibre

IMPIANTO ANTINCENDIO
36. Idranti e manichette
37. Rilevatori di fumo
38. Sirene e allarmi in genere
39. Impianto di estinzione antincendio automatico a pioggia

IMPIANTO DI DISTRIBUZIONE GAS ALL'INTERNO DELL'EDIFICIO
40. Tubazioni di adduzione del gas

IMPIANTO ELETTRICO E TELEFONICO CIVILE
41. Gruppo elettrogeno
42. Gruppo di continuità UPS
43. Unità trattamento aria UTA
44. Impianto di distribuzione e terminali
45. Impianto di illuminazione
46. Salvavita (magnetotermico differenziale)
47. Antenna televisiva
48. Impianto telefonico
49. Impianto di messa a terra
50. Impianto scariche atmosferiche (parafulmine)
51. Impianto antifurto
52. Impianto elettrico in luoghi bagnati
53. Impianto annunci fonici (altoparlanti)
54. Impianto di videosorveglianza privato
55. Installazione dispositivo controllo da remoto degli impianti

IMPIANTO TERMICO A GASOLIO
56. Caldaia e bruciatore a gasolio
57. Filtro Gasolio
58. Pompe e parti elettriche impianto a gasolio
59. Scarichi impianto a gasolio
60. Serbatoio gasolio
61. Valvole di sicurezza e vaso di espansione impianto a gasolio

IMPIANTO TERMICO A GAS POTENZA < 34 KW
62. Caldaia a gas
63. Pompe e parti elettriche in genere impianto a gas
64. Scarichi impianto a gas
65. Valvole di sicurezza e vaso di espansione impianto a gas
66. Serbatoio per GPL
67. Impianto termico completo ibrido gas/pompa di calore
68. Micro-cogeneratori a gpl/metano

IMPIANTO TERMICO A LEGNA
69. Caldaia a pellet o cippato
70. Caldaia a legna a caricamento manuale
71. Pompe e parti elettriche in genere impianto a legna
72. Valvole di sicurezza e vaso di espansione impianto a legna
73. Termocamino per produzione aria calda

IMPIANTO DI CLIMATIZZAZIONE
74. Impianto di climatizzazione (o condizionamento) completo
75. Impianto a pompa di calore aria-acqua
76. Canalizzazioni per la distribuzione dell'aria calda/fredda

IMPIANTO DI VENTILAZIONE / ASPIRAZIONE / ACCUMULO
77. Impianto industriale di aspirazione fumi
78. Impianto di aspirazione/ventilazione gas radon
79. Apparecchiature di ventilazione
80. Impianto aria compressa industriale

IMPIANTO TERMICO RADIATORI E DISTRIBUZIONE
81. Radiatori ad acqua calda
82. Termoconvettori ad acqua calda
83. Tubazione di distribuzione acqua calda
84. Rete del teleriscaldamento interna agli edifici

IMPIANTI RINNOVABILI
85. Impianto geotermico
86. Impianto solare
87. Impianto fotovoltaico
88. Sistemi di accumulo (batterie) per fotovoltaico
89. Impianto eolico a torre

IMPIANTI PER L'AGRICOLTURA
90. Abbeveratoi interni alle strutture per l'allevamento e collegati alla rete idrica
91. Cancelli e rastrelliere all'interno di strutture per l'allevamento
92. Raschiatore deiezioni animali all'interno di strutture per l'allevamento
93. Ventilatori e destratificatori per l'allevamento
94. Sala di mungitura, robot mungitura
95. Vacuum system porcilaia
96. Sistema di alimentazione automatizzato avicolo
97. Cella frigorifera industriale prefabbricata

INTONACI E FINITURE MURALI
98. Intonaco esterno
99. Intonaco interno
100. Pittura murale esterna
101. Pittura murale interna

IMPIANTO IDRICO SANITARIO
102. Impianto adduzione acqua calda e fredda
103. Autoclave
104. Arredo sanitario
105. Impianto di scarico
106. Scaldabagno a scambiatore
107. Scaldabagno elettrico
108. Pozzetti e caditoie
109. Impianto di depurazione con Imhoff e vasca assorbente
110. Fossa biologica/Imhoff
111. Serbatoi o cisterne fuori terra
112. Serbatoi o cisterne interrati
113. Vasca raccolta acque meteoriche interrata
114. Valvole termostatiche su elementi radianti
115. Impianto refrigerante centralizzato

MURATURE E PARETI IN GENERE
116. Muratura a faccia vista
117. Muratura a blocchi di cemento o di materiali isolanti
118. Parete continua in vetro
119. Canna fumaria esterna in blocchi
120. Canna fumaria esterna in fibrocemento o metallo
121. Muri e divisori in cartongesso
122. Muratura in PLASTBAU
123. Opere in vetrocemento
124. Pareti esterne prefabbricate in lamiera
125. Protezione antincendio passiva con panelli REI
126. Canna o condotto di esalazione fumi
127. Muratura in pietra a secco
128. Muratura in mattoni o blocchi di laterizio
129. Muratura portante in pietra
130. Muro di recinzione in mattoni
131. Pareti divisorie interne in laterizio o simili
132. Muro di recinzione in pietra e malta
133. Facciate ventilate
134. Pilastri in mattoni o blocchi

PAVIMENTI E RIVESTIMENTI
135. Pavimenti in ceramica
136. Pavimenti in legno
137. Pavimenti in marmo
138. Pavimenti in autobloccanti
139. Pavimenti in cotto
140. Rivestimento a cappotto
141. Pavimentazione in cls
142. Pavimentazioni esterne in lastre di pietra
143. Pavimenti in gomma o moquette
144. Davanzali, soglie e simili
145. Rivestimenti in pietra di scale
146. Zoccolatura e copertine in marmo, ceramiche o simili
147. Pavimentazioni sopraelevate o galleggianti
148. Rifinitura in resina di superfici in cls
149. Rivestimenti esterni in ceramica, marmo, pietra
150. Pavimenti sintetici per impianti sportivi
151. Massetto in calcestruzzo bitumoso

SCALE
152. Scale in legno
153. Scale in acciaio

SERRAMENTI
154. Cancello ad apertura automatica
155. Serramenti finiti a smalto
156. Serramenti in alluminio
157. Serramenti in legno a vista
158. Serramenti in PVC
159. Portoni e cancelli in ferro
160. Porte basculanti in acciaio
161. Lucernari per tetti
162. Porte interne standard
163. Porte tagliafuoco
164. Portoni metallici
165. Tapparelle e persiane
166. Tende da sole esterne

SISTEMI DI ELEVAZIONE
167. Ascensore oleodinamico
168. Impianto servoscala

STRUTTURE E OPERE IN C.A.
169. Cemento armato
170. Cemento armato a vista

SOLAI
171. Solaio in acciaio
172. Solaio in legno
173. Balconi in c.a.
174. Balconi e modiglioni in pietra
175. Controsoffitti in pannelli prefabbricati
176. Archi, volte e centine
177. Solaio in c.a.
178. Solai con travi in ferro e voltini o tavelloni
179. Solai in legno e voltini o tavelloni
180. Solaio PLASTBAU
181. Parapetto di tipo B a protezione di solai inclinati

RETI PUBBLICHE
182. Illuminazione pubblica
183. Stazioni di pompaggio acquedotto
184. Tubi fognatura pubblica
185. Tubi acquedotto pubblico
186. Pozzetti e caditoie per acque reflue
187. Opere di canalizzazione in C.A.
188. Cabine in PVC di sezionamento reti elettriche
189. Depuratore fognario
190. Tubi in acciaio per il trasporto di gas e liquidi infiammabili
191. Pozzetto stradale
192. Cavi elettrici interrati
193. Colonnina per la ricarica di veicoli elettrici
194. Canalizzazioni esterne in acciaio
195. Cavi telefonici aerei
196. Cavi aerei elettrici
197. Isolamento di condutture interrate
198. Saracinesche in metallo
199. Tubi in pvc per il trasporto di gas e liquidi infiammabili
200. Tubi interrati in pvc per teleriscaldamento

OPERE STRADALI E ARREDO URBANO
201. Manto stradale
202. Segnaletica stradale
203. Panelli fonoassorbenti stradali
204. Canaletta stradale in cemento con griglia
205. Canalette di scolo trasversali su strade forestali
206. Cordoli stradali
207. Guardrail
208. Opere d'arte in c.a e c.a.p. per lavori stradali
209. Travi prefabbricate per ponti stradali
210. Marciapiede con autobloccanti
211. Rivestimento gallerie di pannelli prefabbricati
212. Giunto stradale
213. Solchi di scolo stradali
214. Pavimentazione urbana con cubetti o lastre
215. Arredo urbano
216. Strada o pista sterrata
217. Pavimentazioni antitrauma in gomma colata
218. Giochi per parchi cittadini
219. Guadi e attraversamento di ruscellamenti

OPERE DA FABBRO
220. Recinzioni in ferro
221. Ringhiere in ferro
222. Elementi in metallo non portanti
223. Travi e/o telai in acciaio
224. Struttura in acciaio realizzata in opera
225. Pensiline o camminamenti coperti in acciaio

OPERE DA FALEGNAME
226. Recinzioni in legno
227. Rivestimento in legno
228. Parapetti in legno
229. Mantena in legno

MOVIMENTO TERRA E GIARDINAGGIO
230. Alberi, arbusti, siepi
231. Manto erboso
232. Membrane drenanti
233. Erba sintetica
234. Staccionata o recinzione in legno

INGEGNERIA NATURALISTICA
235. Geostuoie sintetiche
236. Biostuoie
237. Terre armate con geogriglie
238. Fascinata o astoni vivi su sponde
239. Gradonata
240. Chiodatura di terreno (soil nailing)
241. Graticciata
242. Palificata viva
243. Palizzata
244. Rete paramassi su pareti scoscese
245. Gabbionature in pietrame
246. Trincea drenante
247. Barriere paramassi
248. Chiodatura su roccia
249. Cordonata
250. Dreni suborizzontali
251. Gradonata
252. Grata viva
253. Tiranti in pareti rocciose
254. Viminata

CONSOLIDAMENTI SISMICI
255. Contrafforti prefabbricati esterni in acciaio
256. Cinturazioni di strutture in c.a. con fibre composite
257. Irrigidimento strutture con telai o controventi in acciaio
258. Dissipatori sismici assiali tipo BRAD
259. Placcaggi dei nodi pilastri o travi
260. Isolatori elastici antisismici sulla fondazione
261. Rinforzo capriate in legno con placcaggi metallici
262. Rinforzo murature con reticolo tridimensionale
263. Tirante in ferro in muratura fuori terra

OPERE DA PITTORE E RESTAURATORE
264. Cornici e stucchi
265. Tappezzeria
266. Sigillature
267. Impermeabilizzazione di superfici verticali
268. Vernice di balconi e cornicioni
269. Tinteggiature e verniciature
270. Superfici trattate con resine

OPERE DA VETRAIO
271. Vetrate e vetri in genere

OPERE PREFABBRICATE
272. Opere prefabbricate in c.a.p.
273. Travi e coppelle di copertura
274. Lastre di cemento c.a.p. autoportanti
275. Pareti prefabbricate in c.a.p.
276. Pareti esterne multistrato
277. Pareti interne multistrato
278. Gradinate in c.a.p. per impianti sportivi
279. Gradinate/tribune in acciaio
280. Tensostrutture
281. Struttura geodetica in acciaio
282. Struttura geodetica in legno
283. Carroponte

SISTEMI DI SICUREZZA
284. Linea vita
285. Reti anticaduta

INVASI, POZZI, VASCHE, PISCINE
286. Piscina prefabbricata interrata a pannelli metallici
287. Piscina prefabbricata interrata con casseratura a perdere
288. Impianto di filtraggio di piscine
289. Vasca per la raccolta di acque reflue e liquami in genere
290. Piscina in vetroresina
291. Vasca di laminazione prefabbricata interrata

LAVORI SU CANALI, FIUMI, TORRENTI E MARI
292. Argini in pietrame e calcestruzzo
293. Barriere frangiflutti
294. Briglie in pietrame e cls
295. Massicciata in pietrame
296. Sponde in massi incatenati
297. Prismate in blocchi di cls
298. Argini in terra
299. Molo, pontile, banchina

LAVORI FERROVIARI
300. Pannelli ciechi a protezione del binario
301. Massicciata ferroviaria (ballast)
302. Fondazione ferroviaria
303. Sub-ballast ferroviario
304. Traverse ferroviarie
305. Armamento ferroviario
306. Linee elettriche di contatto ferroviarie (catenarie)
307. Circuito di protezione e isolatori ferroviari
308. Pali/tralicci dei tiranti, bracci di poligonazione

Euclide Coordinatore Sicurezza Esecutiva (CSE) è una applicazione web dedicata al Coordinatore della Sicurezza in fase Esecutiva, pensata per semplificare e ottimizzare la gestione della sicurezza nei cantieri.

Cosa puoi fare con Euclide CSE?

  • Check list di ispezione: crea, carica e compila check list personalizzate per pianificare e tenere sotto controllo tutte le verifiche da effettuare in cantiere in un determinato periodo.

  • Verbali di ispezione digitali: genera automaticamente i verbali di ispezione, firmali e inviali via e-mail o PEC con data certa. L'invio tramite PEC rende il documento ufficiale, eliminando la necessità di stamparlo.

  • Gantt delle lavorazioni: visualizza tutte le attività di cantiere in base alla data, evidenziando rischi persistenti e rischi trasmessi tra le diverse fasi di lavoro.

  • Cronologia delle attività: accedi al registro completo di tutte le operazioni svolte su ciascun cantiere, per una tracciabilità totale delle azioni effettuate sulla piattaforma.

  • Foto in cantiere: scatta foto direttamente in cantiere e stampale anche all'interno del registro della fase esecutiva.

  • Gestione documentale avanzata: carica documenti di qualsiasi tipo: documenti ricevuti dall'impresa, planimetrie, disegni tecnici e molto altro, per una gestione digitale completa delle informazioni.

  • Richiesta e caricamento documenti via e-mail: invia una richiesta di documenti direttamente via e-mail: il destinatario (impresa, committente, collaboratore ecc.) riceve un link sicuro che gli consente di caricare i file necessari direttamente nella documentazione di cantiere, semplificandone la raccolta e la gestione.
Per una panoramica delle funzionalità di Euclide CSE guarda il video introduttivo oppure consulta la documentazione completa.

Disponibile anche il video di approfondimento Euclide Sicurezza Cantieri: dai Piani di Sicurezza alla Gestione CSE in Cloud.